Главная Случайная страница


Полезное:

Как сделать разговор полезным и приятным Как сделать объемную звезду своими руками Как сделать то, что делать не хочется? Как сделать погремушку Как сделать так чтобы женщины сами знакомились с вами Как сделать идею коммерческой Как сделать хорошую растяжку ног? Как сделать наш разум здоровым? Как сделать, чтобы люди обманывали меньше Вопрос 4. Как сделать так, чтобы вас уважали и ценили? Как сделать лучше себе и другим людям Как сделать свидание интересным?


Категории:

АрхитектураАстрономияБиологияГеографияГеологияИнформатикаИскусствоИсторияКулинарияКультураМаркетингМатематикаМедицинаМенеджментОхрана трудаПравоПроизводствоПсихологияРелигияСоциологияСпортТехникаФизикаФилософияХимияЭкологияЭкономикаЭлектроника






Состав бизнес процессов предприятия. Выявление типовых бизнес решений





Для выявления требований необходимо проанализировать БП предприятия и их выполнение.

Для достижения цели отделу ГПД нужно, чтобы реализовывались следующие БП:

- организовать работу по заключению договоров с поставщиками и подрядными организациями

- спланировать затраты на ремонтное обслуживание и техническое перевооружение

- проконтролировать оплату по договорам.

 

Рис. 8 Состав бизнес-процессов отдела ГПД

 

Состав бизнес процессов представлен в виде диаграммы, которая отображает выполняемый процесс и актера. Для бизнес процессов указана цель «Обеспечение эффективной закупочной деятельности». Сами бизнес процессы и цель связана зависимостью со стереотипом «Поддерживает». Исходная постановка задачи на проектирование связана с бп работа по заключению договоров.

 

 

Содержание бизнес процессов. Диаграммы деятельности.

Содержание бизнес-процесса включает в себя «Описание процесса заключения договора». Содержание бизнес процесса отображает последовательность выполнения работ:

 

Рис. 9 Содержание БП отдела ГПД

 

Содержание бизнес процесса - это более детальное представление действий, а также содержание входных и выходных объектов, используемых в деятельности.

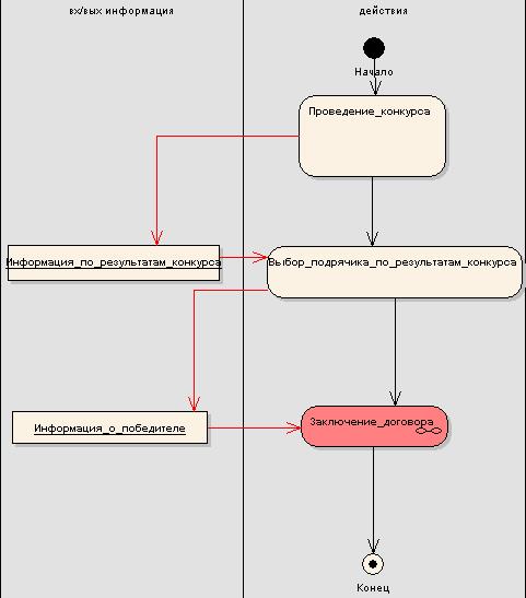
В диаграмме деятельности выявляется автоматизированный бизнес процесс: «Заключение договора».

Рис 10 Содержание БП отдела ГПД

 


Рис 11 Декомпозиция процесса заключения договора отдела ГПД

 


1. Формирование списка требуемых работ осуществляется с согласия двух сторон: подрядчика и руководителя ГПД. При этом выделяются:

Ø входной объект – «Информация о требуемых работах», который содержит в себе следующие атрибуты: Вид требуемых работ, Наименование работ, Источник на поставку;

Ø выходной объект – «Информация о работах, которые должен выполнить подрядчик», содержит следующие атрибуты: Вид требуемых работ, Наименование работ, Цех, Источник на поставку.

2. Заполнение данных о подрядчике, (процесс осуществляется экономистом без категории.) которые декомпозируется на следующие составляющие:

v Заполнение адреса подрядчика(процесс осуществляется экономистом без категории.).

a) Входным объектом служит - «Информация об адресе подрядчика», с атрибутами: Адрес, телефон.

v Заполнение реквизитов организации подрядчика. (процесс осуществляется экономистом без категории.)

a) Входным объектом является - «Информация о реквизитах организации подрядчика», с атрибутами: Фамилия, Имя, Отчество, Должность, Название организации, реквизиты организации и вид предпринимательства. Всем этим также занимается экономист без категории.

Ø Входной объект - «Информация о подрядчике», который включает в себя следующие атрибуты: Адрес, Фамилию, Имя, Отчество, Должность, Название организации, реквизиты организации, телефон.

3. В случае если подрядчик или подрядная организация уже есть в списке, “справочнике подрядчика”, занесение новых данных не происходит, мы сразу идем на составление проекта договора.

Ø Выходной объект - «Справочник подрядчика», с атрибутами: Адрес, Фамилию, Имя, Отчество, Должность, Название организации, реквизиты организации, телефон.

4. Составление проекта договора, занимается экономист без категории.

Ø Входные объекты: «Справочник подрядчика» и «Информация о работах, которые должен выполнить подрядчик».

Ø Выходной объект - «Договор [проект]», с атрибутами: дата заключения на работы, дата начала работ, дата окончания работ, номер договора, сумма договора, условия оплаты.

После составления проекта договора, он идет на подписание к руководителю ГПД и подрядчику. И после чего уже выходит готовым договором – выходной параметр «Договор [заключенный]»

Автоматизируемые процессы в диаграмме деятельности, выделены розовым цветом.


Рис 12 Декомпозиция процесса заполнение данных о подрядчике отдела ГПД


Для выполнения основного бизнес процесса ТЦМП ЧС необходима автоматизация следующих деятельностей:

- создание архива информации;

- ведение статистики ЧС для создания прогнозов.

Данные деятельности принимаются в качестве типовых решений.

 

Рис. 13 Типовые бизнес решения

 

Для определения состава требований необходимо отобразить типовые решения в предполагаемые функции системы(функциональные требования).

 

 

 

Рис. 14 Определение состава требований.


 

Для реализации требований может быть использовано несколько сценариев:

- Удаление (для удаления выполненных договоров и инф. по ним)

- Добавление (для добавления новых договоров и инф. по ним)

- Редактирование (для изменения инф. по договорам)

- Поиск по наименованию работ/по названию организации/по договору (для быстрой выборки данных по указанным параметрам)

 

 


Рис. 15 Модель вариантов использования


Модель вариантов использования включает: Экономиста без категории, а также шесть сценариев: «Поиск по наименованию работ», «Поиск по названию организации», «Поиск по договору», «Удаление», «Добавление», «Редактирование». Каждый сценарий декомпозируется в виде диаграммы деятельности, которые в свою очередь показывают, как система будет выполнять данные требования. Сценарий Добавление используется для реализации нескольких требований (заполнение адреса, формирование списка требуемых работ и заполнение ФИО), сценарий редактирование (редактирование инф. по орг и договорам), сценарий удаление (удаление инф. по орг и договорам).

 

 


После внедрения проектируемой ИС диаграмма деятельности выглядит следующим образом:

Рис 16. Диаграмма деятельности после внедрения








Date: 2015-09-19; view: 769; Нарушение авторских прав



mydocx.ru - 2015-2026 year. (0.594 sec.) Все материалы представленные на сайте исключительно с целью ознакомления читателями и не преследуют коммерческих целей или нарушение авторских прав - Пожаловаться на публикацию