Главная Случайная страница


Полезное:

Как сделать разговор полезным и приятным Как сделать объемную звезду своими руками Как сделать то, что делать не хочется? Как сделать погремушку Как сделать так чтобы женщины сами знакомились с вами Как сделать идею коммерческой Как сделать хорошую растяжку ног? Как сделать наш разум здоровым? Как сделать, чтобы люди обманывали меньше Вопрос 4. Как сделать так, чтобы вас уважали и ценили? Как сделать лучше себе и другим людям Как сделать свидание интересным?


Категории:

АрхитектураАстрономияБиологияГеографияГеологияИнформатикаИскусствоИсторияКулинарияКультураМаркетингМатематикаМедицинаМенеджментОхрана трудаПравоПроизводствоПсихологияРелигияСоциологияСпортТехникаФизикаФилософияХимияЭкологияЭкономикаЭлектроника






Лабораторная работа №25. Определение компонентов системы и построение диаграммы компонентов





Диаграмма компонентов (Component Diagram) предназначена для проектирования архитектуры разрабатываемой системы и отображает зависимости между программными компонентами, в роли которых может выступать исходный, бинарный и исполняемый код.

Каждый класс модели (или подсистема) преобразуется в компонент исходного кода. Компонент реализует некоторый набор интерфейсов и служит для общего обозначения элементов физического представления модели. Между отдельными компонентами изображают зависимости, соответствующие зависимостям на этапе компиляции или выполнения программы. Примеры компонентов: исполняемые файлы, динамические библиотеки, web-страницы, текстовые файлы, файлы справки, файлы баз данных, файлы с исходными текстами программ, скрипты и др. Именуются компоненты как имена соответствующих файлов, например, «FormReport.exe», «index.htm» и т.п.

Таблица 22 – Нотация диаграммы компонентов

Графическое обозначение Описание элемента диаграммы
Компонент
Интерфейс
Артефакт – компонент, имеющий законченное информационное содержание, например, исполнимый файл.
Использование - обозначает, что один компонент использует определения другого компонента
Реализация – обозначает, что один компонент реализует другой компонент (или интерфейс).
Двусторонняя ассоциация
Абстракция
Информационный поток

 

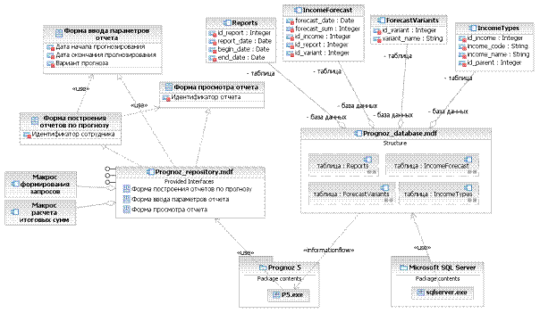
Пример диаграммы компонентов представлен на рисунке (см. Рисунок 23).

Рисунок 23 – Пример диаграммы компонентов

Постройте диаграмму компонентов, реализующих проектируемую вами информационную систему. Для построения диаграммы компонентов выполните следующие шаги:

- Выберите вычислительную платформу и операционную систему, на которых предполагается реализовывать систему, а также выберите конкретную СУБД и язык программирования.

- Определите, из каких физических частей (файлов) будет состоять программная система. Следует обеспечить не только возможность повторного использования кода за счет рациональной декомпозиции компонентов, но и создание объектов только при их необходимости.

- Дополните модель интерфейсами и схемами базы данных.

- Нанесите на диаграмму взаимосвязи между компонентами и отношения реализации.







Date: 2015-07-24; view: 778; Нарушение авторских прав



mydocx.ru - 2015-2026 year. (1.196 sec.) Все материалы представленные на сайте исключительно с целью ознакомления читателями и не преследуют коммерческих целей или нарушение авторских прав - Пожаловаться на публикацию