Главная Случайная страница


Полезное:

Как сделать разговор полезным и приятным Как сделать объемную звезду своими руками Как сделать то, что делать не хочется? Как сделать погремушку Как сделать так чтобы женщины сами знакомились с вами Как сделать идею коммерческой Как сделать хорошую растяжку ног? Как сделать наш разум здоровым? Как сделать, чтобы люди обманывали меньше Вопрос 4. Как сделать так, чтобы вас уважали и ценили? Как сделать лучше себе и другим людям Как сделать свидание интересным?


Категории:

АрхитектураАстрономияБиологияГеографияГеологияИнформатикаИскусствоИсторияКулинарияКультураМаркетингМатематикаМедицинаМенеджментОхрана трудаПравоПроизводствоПсихологияРелигияСоциологияСпортТехникаФизикаФилософияХимияЭкологияЭкономикаЭлектроника






Примеры различных типов моделей





 

Рис. 36 – Модель типа «черный ящик» элемента системы управления

 

 

Рис. 38 – Абстрактная схема внутренних взаимосвязей элементов системы управления

 

 

Рис. 40 - Схема взаимодействия системы управления инновационной деятельностью с внешней средой

Рис. 7. Роль прогнозирования в принятии управленческих решений

 

Рис. 33 – Механизм построения системы управления инновационной деятельностью в сфере обращения с ТОМО

 

 


 


Рис. 43 – Причинно-следственная модель развития сферы обращения с твердыми отходами муниципального образования на примере региона

Рис. 42 – Структурно-функциональная модель системы управления инновационной деятельностью на предприятиях в сфере обращения с твердыми отходами муниципального образования

 

 

 
 

 


Стадия 1 Стадия 2 Стадия 3 Стадия 4 Стадия 5 Стадия 6

 
 

 

 


Рис. 8 Механизм инвестирования инновационной инфраструктуры предприятия

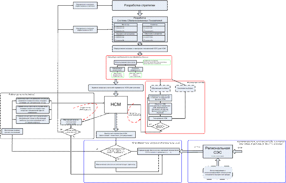
Рис. 19. Модель формирования прогноза в управлении региональными СЭС на основе нейронных сетей


Рис. 41 – Взаимодействие подразделений предприятия в инновационном процессе в сфере обращения с ТОМО

Рис. 8. Модель технического нейрона

Рис. 11. Топологии полносвязных и слабосвязных нейронных сетей

 

 

 








Date: 2015-07-17; view: 886; Нарушение авторских прав



mydocx.ru - 2015-2026 year. (0.485 sec.) Все материалы представленные на сайте исключительно с целью ознакомления читателями и не преследуют коммерческих целей или нарушение авторских прав - Пожаловаться на публикацию