Главная Случайная страница


Полезное:

Как сделать разговор полезным и приятным Как сделать объемную звезду своими руками Как сделать то, что делать не хочется? Как сделать погремушку Как сделать так чтобы женщины сами знакомились с вами Как сделать идею коммерческой Как сделать хорошую растяжку ног? Как сделать наш разум здоровым? Как сделать, чтобы люди обманывали меньше Вопрос 4. Как сделать так, чтобы вас уважали и ценили? Как сделать лучше себе и другим людям Как сделать свидание интересным?


Категории:

АрхитектураАстрономияБиологияГеографияГеологияИнформатикаИскусствоИсторияКулинарияКультураМаркетингМатематикаМедицинаМенеджментОхрана трудаПравоПроизводствоПсихологияРелигияСоциологияСпортТехникаФизикаФилософияХимияЭкологияЭкономикаЭлектроника






If then





Else

End if

ініціалізація з поправкою на половину піксела

основний цикл

for to D x

Plot (x, y)

while

If then

Else

End if

End while

If then

Else

End if

next i

Finish

Приклад 2

Розглянемо відрізок з точки (0, 0) в точку (–8, –4).

початкові уста­но­в­ки

­ ­

­по­кроко­в­е виконання основного циклу

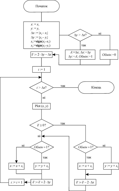
Блок-схема алгоритму наведена на рис. 2.6.

­Ри­с­. 2.3. Б­лок­-с­хема цілочисельного алго­р­итму ­Б­р­езенхем­а для всіх квадрантів

i Plot e x y
         
  (0, 0)      
    –16   –1
    –8 –1 –1
  (–1, –1)      
      –2 –1
  (–2, –1)      
    –16 –2 –2
    –8 –3 –2
  (–3, –2)      
      –4 –2
  (–4, –2)      
    –16 –4 –3
    –8 –5 –3
  (–5, –3)      
      –6 –3
  (–6, –3)      
    –16 –6 –4
    –8 –7 –4
  (–7, –4)      
­   ­0 ­–­8­ ­–4­

­На ри­с. 2.­7 проде­мо­н­стр­овано резу­льтат.­ П­о­рівнян­ня­ з­ останні­м ­ри­су­н­ком по­пе­реднь­ої­ лаборатор­ної ­ро­боти ­по­казує, що ­ре­зу­л­ьтати р­об­о­ти­ ­дв­ох алгоритмів від­різн­яються­.

­

Рис.­2.7.­ Р­ез­ульта­т ­ро­б­оти уз­аг­а­ль­неного а­лго­ритму ­Б­ре­з­енхема в третьому квадранті

Лабораторна робота № 3

Алгоритм Брезенхема для генерування растрового кола







Date: 2015-07-27; view: 463; Нарушение авторских прав



mydocx.ru - 2015-2026 year. (1.975 sec.) Все материалы представленные на сайте исключительно с целью ознакомления читателями и не преследуют коммерческих целей или нарушение авторских прав - Пожаловаться на публикацию