Главная Случайная страница


Полезное:

Как сделать разговор полезным и приятным Как сделать объемную звезду своими руками Как сделать то, что делать не хочется? Как сделать погремушку Как сделать так чтобы женщины сами знакомились с вами Как сделать идею коммерческой Как сделать хорошую растяжку ног? Как сделать наш разум здоровым? Как сделать, чтобы люди обманывали меньше Вопрос 4. Как сделать так, чтобы вас уважали и ценили? Как сделать лучше себе и другим людям Как сделать свидание интересным?


Категории:

АрхитектураАстрономияБиологияГеографияГеологияИнформатикаИскусствоИсторияКулинарияКультураМаркетингМатематикаМедицинаМенеджментОхрана трудаПравоПроизводствоПсихологияРелигияСоциологияСпортТехникаФизикаФилософияХимияЭкологияЭкономикаЭлектроника






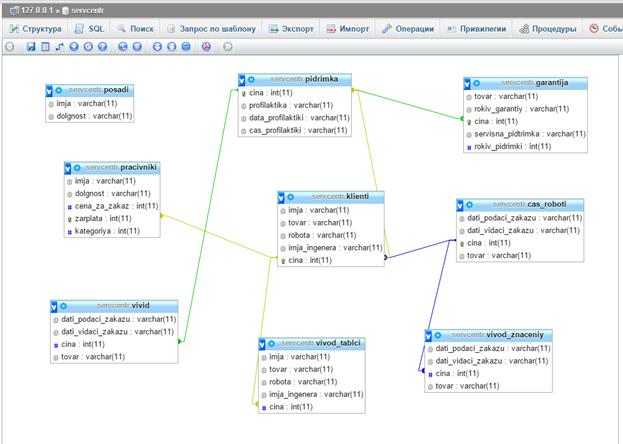
ВИСНОВКИ. Встановлення зв’язків

Встановлення зв’язків

Після виконання усіх цих дій потрібно створити схему зв’язків.

Для цього потрібно:

- щоб в таблицях був встановлений зв’язок потрібно обрати первинний ключ, бо інакше не зможемо зв’язати таблиці між собою;

- після чого заходимо в структуру таблиці, та обираємо вкладку «дизайнер»

- Після чого обираємо який стовпчик однієї таблиці матиме зв’язок з іншим стовбцем іншої таблиці.

Коли встановлено усі зв’язки можна зайти в розділ “Дизайнер”

Рис. 2.17 Схема зв’язків

 

 

ВИСНОВКИ

В наше життя широко впроваджуються інформаційні технології. Постійно зростає обсяг інформації, потрібні все нові й нові види її покращення обробки це як нові більш потужні комп’ютери так і програми. Як показує практика, більшість користувачів вже не уявляє собі, як би вони виконували свою роботу, з якою прекрасно справлялися раніше, без допомоги комп’ютерних ресурсів.

В першій частині наведена інформація яка показує що, база даних - сукупність структурованих даних. Під предметною областю прийнято розуміти частину реального світу, що підлягає вивченню для організації управління і автоматизації (підприємства, організації). Аналіз предметної області дозволяє визначити, які дані містяться в БД. Користувачами БД можуть бути різні прикладні програми, програми-комплекси, а також фахівці предметної області, які називаються кінцевими користувачами.

За допомогою денвера також дуже зручно працювати с базами даних і дуже просто і зручно у будь-який час редагувати базу, також можна використанні бази даних, які можуть бути розміщені в інтернеті на сайті, в якому використовується php мова.

У даній курсовій роботі спроектовано базу даних «Сервісний центр», в якій міститься вся потрібна інформація для стандартного сервісу в магазині.

Другий розділ курсової роботи містить опис розв’язання задачі, поставленої у роботі, а саме створення бази даних «Сервісний центр».

Дана база даних може бути використана як інформаційна система На сайті з деякими допрацюваннями, як особиста база даних, також, за умови збільшення функціональності може використовуватися спеціалістами відповідних галузей.

 

СПИСОК ВИКОРИСТАНОЇ ЛІТЕРАТУРИ

1. Артеменко Ю.М. – MySQL: довідник з мови, діалектика, 2005рік, 429 стр.

2. А. Мотєв – Уроки MySQL, БХВ – Петербург 2006рік, 209стр.

3. Денис Колісниченко – PHP і MySQL. Розробка Web – додатків, БХВ – Петербург, 2013рік, 543стр.

4. Алексо Вільямс компанія MySQL. Керівництво адміністратора.

5. Роберт Шелдон, Джоффрі Мойе. MySQL 5: базовий курс

6. Васвані. В. MySQL: використання та адміністрування MySQL DatabaseUsage & Administration.

7. Кевін Янк – PHP і MySQL. Від новачка до професіонала, Ексмо, 2013рік, 384стр.

8. Ларрі Ульман – MySQL, ДМК Прес 2004рік, 354стр.

9. Максим Кузнєцов, Ігор Сімдянов – MySQL 5, БХВ – Петербург 2010рік, 1007стр.

10. Максим Кузнєцов, Ігор Сімдянов – Самовчитель MySQL 5, 2006рік, 546стр.

11. Грабер. М Введение в SQL

12. Веллинг Люк, Лора Томсон MySQL. Навчальний посібник

13. Энди Харрис: PHP и MySQL для чайників

14. Галкін Максим, Кузнецов Максим, Ігор Сімдянов. Самоучитель MySQL 5.

15. http://studopedia.net/7_45735_relyatsionnaya-baza-dannih-opredeleniya-i-ponyatiya.html

 

Додаток А

Дамп бази даних «Сервісний центр»

-- phpMyAdmin SQL Dump

-- version 3.5.1

-- http://www.phpmyadmin.net

--

-- Хост: 127.0.0.1

-- Час створення: Ноя 20 2014 г., 14:22

-- Версія сервера: 5.5.25

-- Версія PHP: 5.3.13

 

SET SQL_MODE="NO_AUTO_VALUE_ON_ZERO";

SET time_zone = "+00:00";

 

 

/*!40101 SET @OLD_CHARACTER_SET_CLIENT=@@CHARACTER_SET_CLIENT */;

/*!40101 SET @OLD_CHARACTER_SET_RESULTS=@@CHARACTER_SET_RESULTS */;

/*!40101 SET @OLD_COLLATION_CONNECTION=@@COLLATION_CONNECTION */;

/*!40101 SET NAMES utf8 */;

 

--

-- База даних: `servcentr`

--

 

-- --------------------------------------------------------

 

--

-- Структура таблиці `cas_roboti`

--

 

CREATE TABLE IF NOT EXISTS `cas_roboti` (

`dati_podaci_zakazu` varchar(11) NOT NULL,

`dati_vidaci_zakazu` varchar(11) NOT NULL,

`cina` int(11) NOT NULL AUTO_INCREMENT,

`tovar` varchar(11) NOT NULL,

PRIMARY KEY (`cina`)

) ENGINE=InnoDB DEFAULT CHARSET=utf8 AUTO_INCREMENT=576;

 

--

-- Дамп даних таблиці `cas_roboti`

--

 

INSERT INTO `cas_roboti` (`dati_podaci_zakazu`, `dati_vidaci_zakazu`, `cina`, `tovar`) VALUES


('17.09.2014', '18.09.2014', 250, 'Телефон'),

('21.09.2014', '21.09.2014', 255, 'Планшет'),

('29.09.2014', '31.09.2014', 325, 'ПК'),

('07.11.2014', '10.11.2014', 420, 'Телевізор'),

('21.10.2014', '24.10.2014', 425, 'ПК'),

('25.10.2014', '28.10.2014', 435, 'Ультрабук'),

('07.11.2014', '10.11.2014', 465, 'Телевізор'),

('15.10.2014', '18.10.2014', 515, 'ПК'),

('10.10.2014', '15.10.2014', 545, 'ПК'),

('01.11.2014', '04.11.2014', 575, 'Ноутбук');

 

-- --------------------------------------------------------

 

--

-- Структура таблиці `garantija`

--

 

CREATE TABLE IF NOT EXISTS `garantija` (

`tovar` varchar(11) NOT NULL,

`rokiv_garantiy` varchar(11) NOT NULL,

`cina` int(11) NOT NULL AUTO_INCREMENT,

`servisna_pidtrimka` varchar(11) NOT NULL,

`rokiv_pidrimki` int(11) NOT NULL,

PRIMARY KEY (`cina`)

) ENGINE=InnoDB DEFAULT CHARSET=utf8 AUTO_INCREMENT=576;

 

--

-- Дамп даних таблиці `garantija`

--

INSERT INTO `garantija` (`tovar`, `rokiv_garantiy`, `cina`, `servisna_pidtrimka`, `rokiv_pidrimki`) VALUES

('Ноутбук', '1', 250, 'Так', 3),

('Телефон', '1', 255, 'Так', 3),

('Планшет', '1', 325, 'Так', 3),

('Ультрабук', '3', 420, 'Так', 5),

('Телевізор', '5', 425, 'Так', 10),

('Телевізор', '5', 435, 'Так', 10),

('ПК', '3', 465, 'Так', 7),

('ПК', '3', 515, 'Так', 7),

('ПК', '3', 545, 'Так', 7),

('ПК', '5', 575, 'Так', 10);

 

-- --------------------------------------------------------

 

--

-- Структура таблиці `klienti`

--

 

CREATE TABLE IF NOT EXISTS `klienti` (

`imja` varchar(11) NOT NULL,

`tovar` varchar(11) NOT NULL,

`robota` varchar(11) NOT NULL,

`imja_ingenera` varchar(11) NOT NULL,

`cina` int(11) NOT NULL AUTO_INCREMENT,

PRIMARY KEY (`cina`)

) ENGINE=InnoDB DEFAULT CHARSET=utf8 AUTO_INCREMENT=576;

 

--

-- Дамп даних таблиці `klienti`

--

 

INSERT INTO `klienti` (`imja`, `tovar`, `robota`, `imja_ingenera`, `cina`) VALUES

('Гришин О В', 'Ноутбук', 'Драйвери', 'Віктюк А Г', 250),

('Абрам Л Г', 'Телефон', 'Налагодженн', 'Аграм Ю В', 255),

('Шорін С А', 'Ультрабук', 'Оновлення', 'Галкін Л В', 325),

('Ліфор В В', 'Планшет', 'Налагодженн', 'Малік А М', 420),

('Форов А Н', 'ПК', 'Зборка', 'Зінов Л І', 425),

('Ровний Р Н', 'Телевізор', 'Настройки', 'Уманов В В', 435),

('Ровний Р Н', 'Телевізор', 'Настройки', 'Міронов А А', 465),

('Ежов В А', 'ПК', 'Зборка', 'Ліонов А А', 515),

('Пряд В В', 'ПК', 'Зборка', 'Іжков М Н', 545),

('Антон Г О', 'ПК', 'Зборка', 'Зінов Л І', 575);

 

-- --------------------------------------------------------

 

--

-- Структура таблиці `pidrimka`

--

 

CREATE TABLE IF NOT EXISTS `pidrimka` (

`cina` int(11) NOT NULL AUTO_INCREMENT,

`profilaktika` varchar(11) NOT NULL,

`data_profilaktiki` varchar(11) NOT NULL,

`cas_profilaktiki` varchar(11) NOT NULL,

PRIMARY KEY (`cina`)

) ENGINE=InnoDB DEFAULT CHARSET=utf8 AUTO_INCREMENT=576;

 

--

-- Дамп даних таблиці `pidrimka`

--

 

INSERT INTO `pidrimka` (`cina`, `profilaktika`, `data_profilaktiki`, `cas_profilaktiki`) VALUES


(250, 'Так', '12 2014', '1'),

(255, 'Так', '11 2014', '1'),

(325, 'Так', '11 2014', '2'),

(420, 'Так', '10 2014', '2'),

(425, 'Так', '11 2014', '2'),

(435, 'Так', '09 2014', '2'),

(465, 'Так', '10 2014', '3'),

(515, 'Так', '12 2014', '3'),

(545, 'Так', '12 2014', '3'),

(575, 'Так', '12 2014', '5');

 

-- --------------------------------------------------------

 

--

-- Дублююча структура для представлення `posadi`

--

CREATE TABLE IF NOT EXISTS `posadi` (

`imja` varchar(11)

,`dolgnost` varchar(11)

);

-- --------------------------------------------------------

 

--

-- Структура таблиці `pracivniki`

--

 

CREATE TABLE IF NOT EXISTS `pracivniki` (

`imja` varchar(11) NOT NULL,

`dolgnost` varchar(11) NOT NULL,

`cena_za_zakaz` int(11) NOT NULL,

`zarplata` int(11) NOT NULL AUTO_INCREMENT,

`kategoriya` int(11) NOT NULL,

PRIMARY KEY (`zarplata`)

) ENGINE=InnoDB DEFAULT CHARSET=utf8 AUTO_INCREMENT=576;

 

--

-- Дамп даних таблиці `pracivniki`

--

 

INSERT INTO `pracivniki` (`imja`, `dolgnost`, `cena_za_zakaz`, `zarplata`, `kategoriya`) VALUES

('Віктюк А Г', 'Консультант', 1100, 250, 1),

('Аграмон Ю', 'Консультант', 1100, 255, 1),

('Малік А М', 'Консультант', 1500, 325, 3),

('Галкін Л В', 'Інженер', 1700, 420, 2),

('Уманов В В', 'Інженер', 1700, 425, 2),

('Міронов', 'Інженер', 1700, 435, 2),

('Ліонов А А', 'Інженер', 1900, 515, 4),

('Іжков М Н', 'Інженер', 1900, 545, 4),

('Іжков М Н', 'Інженер', 2500, 575, 5);

 

-- --------------------------------------------------------

 

--

-- Дублююча структура для представлення `vivid`

--

CREATE TABLE IF NOT EXISTS `vivid` (

`dati_podaci_zakazu` varchar(11)

,`dati_vidaci_zakazu` varchar(11)

,`cina` int(11)

,`tovar` varchar(11)

);

-- --------------------------------------------------------

 

--

-- Дублююча структура для представлення `vivod_tablci`

--

CREATE TABLE IF NOT EXISTS `vivod_tablci` (

`imja` varchar(11)

,`tovar` varchar(11)

,`robota` varchar(11)

,`imja_ingenera` varchar(11)

,`cina` int(11)

);

-- --------------------------------------------------------

 

--

-- Дублююча структура для представлення `vivod_znaceniy`

--

CREATE TABLE IF NOT EXISTS `vivod_znaceniy` (

`dati_podaci_zakazu` varchar(11)

,`dati_vidaci_zakazu` varchar(11)

,`cina` int(11)

,`tovar` varchar(11)

);

-- --------------------------------------------------------

 

--

-- Структура для представлення `posadi`

--

DROP TABLE IF EXISTS `posadi`;

 

CREATE ALGORITHM=TEMPTABLE DEFINER=`root`@`localhost` SQL SECURITY DEFINER VIEW `posadi` AS select `pracivniki`.`imja` AS `imja`,`pracivniki`.`dolgnost` AS `dolgnost` from `pracivniki`;

 


-- --------------------------------------------------------

 

--

-- Структура для представлення `vivid`

--

DROP TABLE IF EXISTS `vivid`;

 

CREATE ALGORITHM=TEMPTABLE DEFINER=`root`@`localhost` SQL SECURITY DEFINER VIEW `vivid` AS select `cas_roboti`.`dati_podaci_zakazu` AS `dati_podaci_zakazu`,`cas_roboti`.`dati_vidaci_zakazu` AS `dati_vidaci_zakazu`,`cas_roboti`.`cina` AS `cina`,`cas_roboti`.`tovar` AS `tovar` from `cas_roboti` order by `cas_roboti`.`cina` limit 435;

 

-- --------------------------------------------------------

 

--

-- Структура для представлення `vivod_tablci`

--

DROP TABLE IF EXISTS `vivod_tablci`;

 

CREATE ALGORITHM=TEMPTABLE DEFINER=`root`@`localhost` SQL SECURITY DEFINER VIEW `vivod_tablci` AS select `klienti`.`imja` AS `imja`,`klienti`.`tovar` AS `tovar`,`klienti`.`robota` AS `robota`,`klienti`.`imja_ingenera` AS `imja_ingenera`,`klienti`.`cina` AS `cina` from `klienti`;

 

-- --------------------------------------------------------

 

--

-- Структура для представлення `vivod_znaceniy`

--

DROP TABLE IF EXISTS `vivod_znaceniy`;

 

CREATE ALGORITHM=TEMPTABLE DEFINER=`root`@`localhost` SQL SECURITY DEFINER VIEW `vivod_znaceniy` AS select `cas_roboti`.`dati_podaci_zakazu` AS `dati_podaci_zakazu`,`cas_roboti`.`dati_vidaci_zakazu` AS `dati_vidaci_zakazu`,`cas_roboti`.`cina` AS `cina`,`cas_roboti`.`tovar` AS `tovar` from `cas_roboti` where (`cas_roboti`.`cina` = 515);

 

--

-- обмеження зовнішнього ключа збереження таблиць

--

 

--

-- обмеження зовнішнього ключа таблиці `garantija`

--

ALTER TABLE `garantija`

ADD CONSTRAINT `garantija_ibfk_1` FOREIGN KEY (`cina`) REFERENCES `pidrimka` (`cina`);

 

--

-- обмеження зовнішнього ключа таблиці `klienti`

--

ALTER TABLE `klienti`

ADD CONSTRAINT `klienti_ibfk_1` FOREIGN KEY (`cina`) REFERENCES `cas_roboti` (`cina`);

 

--

-- обмеження зовнішнього ключа таблиці `pidrimka`

--

ALTER TABLE `pidrimka`

ADD CONSTRAINT `pidrimka_ibfk_1` FOREIGN KEY (`cina`) REFERENCES `klienti` (`cina`);

 

--

-- обмеження зовнішнього ключа таблиці `pracivniki`

--

ALTER TABLE `pracivniki`

ADD CONSTRAINT `pracivniki_ibfk_1` FOREIGN KEY (`zarplata`) REFERENCES `klienti` (`cina`);

 

/*!40101 SET CHARACTER_SET_CLIENT=@OLD_CHARACTER_SET_CLIENT */;

/*!40101 SET CHARACTER_SET_RESULTS=@OLD_CHARACTER_SET_RESULTS */;

/*!40101 SET COLLATION_CONNECTION=@OLD_COLLATION_CONNECTION */;

 

 



<== предыдущая | следующая ==>
Затверджую | Характеристика мінеральних вод





Date: 2015-07-24; view: 289; Нарушение авторских прав



mydocx.ru - 2015-2026 year. (0.152 sec.) Все материалы представленные на сайте исключительно с целью ознакомления читателями и не преследуют коммерческих целей или нарушение авторских прав - Пожаловаться на публикацию